/ / / Storm

Storm and Flamory

Flamory provides the following integration abilities:

  • Create and use window snapshots for Storm
  • Take and edit Storm screenshots
  • Automatically copy selected text from Storm and save it to Flamory history

To automate your day-to-day Storm tasks, use the Nekton automation platform. Describe your workflow in plain language, and get it automated using AI.

Screenshot editing

Flamory helps you capture and store screenshots from Storm by pressing a single hotkey. It will be saved to a history, so you can continue doing your tasks without interruptions. Later, you can edit the screenshot: crop, resize, add labels and highlights. After that, you can paste the screenshot into any other document or e-mail message.

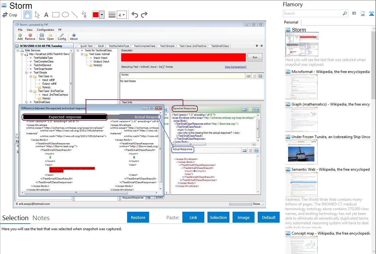
Here is how Storm snapshot can look like. Get Flamory and try this on your computer.

Storm - Flamory bookmarks and screenshots

Application info

STORM is a free and open source tool for testing web services.

It is written mostly in F#. (I love this language!)

STORM allows you to

1. Test web services written using any technology (.NET , Java, etc.)

2. Dynamically invoke web service methods even those that have input parameters of complex data types

3. Save development time and money. Creating throw-away test client apps just to test the web service is just too wasteful

4. Test multiple web services from within one UI.

5. Edit/Manipulate the raw soap requests.

6 Others (Try out the tool and find out yourself!)

The inspiration for this tool is the .NET Web Service Studio tool originally released at the now closed gotdotnet site.

Side note:

* STORM was supposed to be an acronym. "ST" could stand Soap Testing, but I cant think of any meaning for "ORM". If you have any ideas, please suggest.

* Another reason, I wanted to call this tool "Storm" is that, oddly enough, I miss the storms (~ 20x/year) that frequently visit my little island hometown of Catanduanes - which meteorologists have nicknamed "Land of the Howling Winds" - in the Philippines

Integration level may vary depending on the application version and other factors. Make sure that user are using recent version of Storm. Please contact us if you have different integration experience.