/ / / EverEdit

EverEdit logo EverEdit and Flamory

Flamory provides the following integration abilities:

  • Create and use advanced snapshots for EverEdit
  • Take and edit EverEdit screenshots
  • Automatically copy selected text from EverEdit and save it to Flamory history

To automate your day-to-day EverEdit tasks, use the Nekton automation platform. Describe your workflow in plain language, and get it automated using AI.

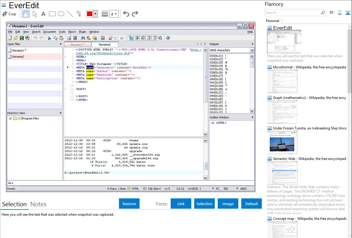
EverEdit bookmarking

Flamory provides advanced bookmarking for EverEdit. It captures screen, selection, text of the document and other context. You can find this bookmark later using search by document content or looking through thumbnail list.

Screenshot editing

Flamory helps you capture and store screenshots from EverEdit by pressing a single hotkey. It will be saved to a history, so you can continue doing your tasks without interruptions. Later, you can edit the screenshot: crop, resize, add labels and highlights. After that, you can paste the screenshot into any other document or e-mail message.

Here is how EverEdit snapshot can look like. Get Flamory and try this on your computer.

EverEdit - Flamory bookmarks and screenshots

Application info

EverEdit is a fast, lightweight, extendable text, source and binary editor for Windows (Windows XP, Windows Vista, Windows 7, Windows Server 2003+). While it can serve as a good Notepad replacement, it also offers many powerful features for Web page authors and programmers.

Full Unicode support(U16, U16-BE, UTF-8, Chinese, Japanese, Korean…)

Snippet(Tab or Shift+Tab to move edit point)

Super encoding detector

Edit huge files with a little memory

PCRE compatible Regular expression(DEELX)

Embedded VBS/JScript script engine

Macro & Plugin support

User customize tools support

Click-able status bar

Drag&Drop support

Programmable highlight files

Print & Print-preview support

Word auto complete

Auto correct key word

Customizable keyboard

Column mode(Column insert, delete, copy and paste), press alt when moving mouse

No limited undo, redo support

Theme-able edit area

Code folding

Grep with highlight

Display Invisible Chars(EOL, EOF, Control Chars…)

Brace Match

Multiple Language Support(English, Chinese)

Integration level may vary depending on the application version and other factors. Make sure that user are using recent version of EverEdit. Please contact us if you have different integration experience.